Optimize reasoning models like DeepSeek with prompt optimization on Amazon Bedrock

DeepSeek-R1 models, now available on Amazon Bedrock Marketplace, Amazon SageMaker JumpStart, as well as a serverless model on Amazon Bedrock, were recently popularized by their long and elaborate thinking style, which, according to DeepSeek’s published results, lead to impressive performance on highly challenging math benchmarks like AIME-2024 and MATH-500, as well as competitive performance compared to then state-of-the-art models like Anthropic’s Claude Sonnet 3.5, GPT 4o, and OpenAI O1 (more details in this paper).

During training, researchers showed how DeepSeek-R1-Zero naturally learns to solve tasks with more thinking time, which leads to a boost in performance. However, what often gets ignored is the number of thinking tokens required at inference time, and the time and cost of generating these tokens before answering the original question.

In this post, we demonstrate how to optimize reasoning models like DeepSeek-R1 using prompt optimization on Amazon Bedrock.

Long reasoning chains and challenges with maximum token limits

Let’s try out a straightforward question on DeepSeek-R1:

For the given math problem: Nate’s dog can dig six holes a day. He digs for 14 days while Nate is on vacation. When Nate gets home, he starts filling in 9 holes a day, but the dog keeps digging 6 new holes every night. How many weeks does it take him to fill in all the holes?, write out the steps you would take to solve it.

On the Amazon Bedrock Chat/Text Playground, you can follow along by choosing the new DeepSeek-R1 model, as shown in the following screenshot.

You might see that sometimes, based on the question, reasoning models don’t finish thinking within the overall maximum token budget.

Increasing the output token budget allows the model to think for longer. With the maximum tokens increased from 2,048 to 4,096, you should see the model reasoning for a while before printing the final answer.

The appendix at the end of this post provides the complete response. You can also collapse the reasoning steps to view just the final answer.

As we can see in the case with the 2,048-token budget, the thinking process didn’t end. This not only cost us 2,048 tokens’ worth of time and money, but we also didn’t get the final answer! This observation of high token counts for thinking usually leads to a few follow-up questions, such as:

  • Is it possible to reduce the thinking tokens and still get a correct answer?
  • Can the thinking be restricted to a maximum number of thinking tokens, or a thinking budget?
  • At a high level, should thinking-intensive models like DeepSeek be used in real-time applications at all?

In this post, we show you how you can optimize thinking models like DeepSeek-R1 using prompt optimization on Amazon Bedrock, resulting in more succinct thinking traces without sacrificing accuracy.

Optimize DeepSeek-R1 prompts

To get started with prompt optimization, select DeepSeek-R1 on the model playground on Amazon Bedrock, enter your prompt, and choose the magic wand icon, or use the Amazon Bedrock optimize_prompt() API. You may also use prompt optimization on the console, add variables if required, set your model to Deepseek-R1 and model parameters, and click “Optimize”:

To demonstrate how prompt optimization on Amazon Bedrock can help with reasoning models, we first need a challenging dataset. Humanity’s Last Exam (HLE), a benchmark of extremely challenging questions from dozens of subject areas, is designed to be the “final” closed-ended benchmark of broad academic capabilities. HLE is multi-modal, featuring questions that are either text-only or accompanied by an image reference, and includes both multiple-choice and exact-match questions for automated answer verification. The questions require deep domain knowledge in various verticals; they are unambiguous and resistant to simple internet lookups or database retrieval. For context, several state-of-the-art models (including thinking models) perform poorly on the benchmark (see the results table in this full paper).

Let’s look at an example question from this dataset:

In an alternate universe where the mass of the electron was 1% heavier and the charges of the
electron and proton were both 1% smaller, but all other fundamental constants stayed the same, 
approximately how would the speed of sound in diamond change? 

Answer Choices:
A. Decrease by 2%
B. Decrease by 1.5%
C. Decrease by 1%
D. Decrease by 0.5%
E. Stay approximately the same 
F. Increase by 0.5%
G. Increase by 1%
H. Increase by 1.5%
I. Increase by 2%

The question requires a deep understanding of physics, which most large language models (LLMs) today will fail at. Our goal with prompt optimization on Amazon Bedrock for reasoning models is to reduce the number of thinking tokens but not sacrifice accuracy. After using prompt optimization, the optimized prompt is as follows:

## Question
In an alternate universe where the mass of the electron was 1% heavier 
and the charges of the electron and proton were both 1% smaller, but all other fundamental constants
stayed the same, approximately how would the speed of sound in diamond change?

Answer Choices:
A. Decrease by 2%
B. Decrease by 1.5%
C. Decrease by 1%
D. Decrease by 0.5%
E. Stay approximately the same
F. Increase by 0.5%
G. Increase by 1%
H. Increase by 1.5%
I. Increase by 2%

## Instruction
Read the question above carefully and provide the most accurate answer possible.
If multiple choice options are provided within the question, respond with the entire text of the
correct answer option, not just the letter or number. Do not include any additional explanations or
preamble in your response.

Remember, your goal is to answer as precisely and accurately as possible!

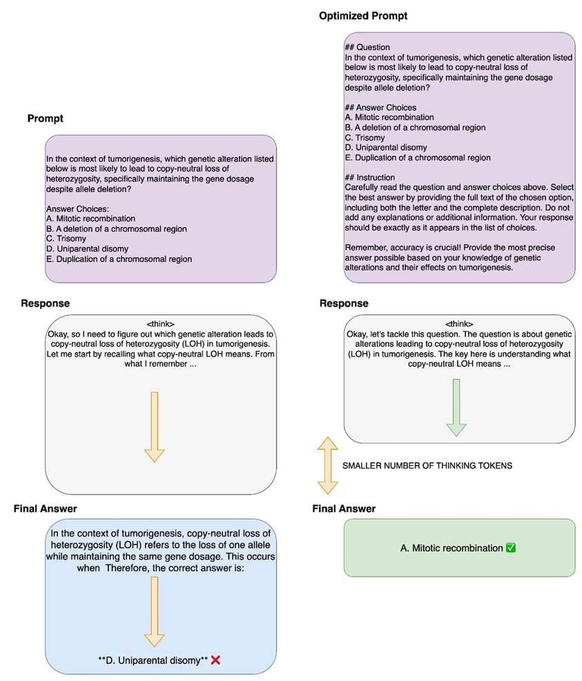
The following figure shows how, for this specific case, the number of thinking tokens reduced by 35%, while still getting the final answer correct (B. Decrease by 1.5%). Here, the number of thinking tokens reduced from 5,000 to 3,300. We also notice that in this and other examples with the original prompts, part of the reasoning is summarized or repeated before the final answer. As we can see in this example, the optimized prompt gives clear instructions, separates different prompt sections, and provides additional guidance based on the type of question and how to answer. This leads to both shorter, clearer reasoning traces and a directly extractable final answer.

Optimized prompts can also lead to correct answers as opposed to wrong ones after long-form thinking, because thinking doesn’t guarantee a correct final answer. In this case, we see that the number of thinking tokens reduced from 5,000 to 1,555, and the answer is obtained directly, rather than after another long, post-thinking explanation. The following figure shows an example.

The preceding two examples demonstrate ways in which prompt optimization can improve results while shortening output tokens for models like DeepSeek R1. Prompt optimization was also applied to 400 questions from HLE. The following table summarizes the results.

Experiment Overall Accuracy Average Number of Prompt Tokens Average Number of Tokens Completion
 (Thinking + Response)
Average Number of Tokens (Response
 Only)
Average Number of Tokens (Thinking Only) Percentage of Thinking Completed
 (6,000 Maximum output Token)
Baseline DeepSeek 8.75 288 3334 271 3063 80.0%
Prompt Optimized DeepSeek 11 326 1925 27 1898 90.3%

As we can see, the overall accuracy jumps to 11% on this subset of the HLE dataset, the number of thinking and output tokens are reduced (therefore reducing the time to last token and cost), and the rate of completing thinking increased to 90% overall. From our experiments, we see that although there is no explicit reference to reducing the thinking tokens, the clearer, more detailed instructions about the task at hand after prompt optimization might reduce the additional effort involved for models like DeepSeek-R1 to do self-clarification or deeper problem understanding. Prompt optimization for reasoning models makes sure that the quality of thinking and overall flow, which is self-adaptive and dependent on the question, is largely unaffected, leading to better final answers.

Conclusion

In this post, we demonstrated how prompt optimization on Amazon Bedrock can effectively enhance the performance of thinking-intensive models like DeepSeek-R1. Through our experiments with the HLE dataset, we showed that optimized prompts not only reduced the number of thinking tokens by a significant margin, but also improved overall accuracy from 8.75% to 11%. The optimization resulted in more efficient reasoning paths without sacrificing the quality of answers, leading to faster response times and lower costs. This improvement in both efficiency and effectiveness suggests that prompt optimization can be a valuable tool for deploying reasoning-heavy models in production environments where both accuracy and computational resources need to be carefully balanced. As the field of AI continues to evolve with more sophisticated thinking models, techniques like prompt optimization will become increasingly important for practical applications.

To get started with prompt optimization on Amazon Bedrock, refer to Optimize a prompt and Improve the performance of your Generative AI applications with Prompt Optimization on Amazon Bedrock.

Appendix

The following is the full response for the question about Nate’s dog:


Okay, let's see. So the problem is about Nate's dog digging holes and Nate trying to fill them.
I need to figure out how many weeks it takes Nate to fill all the holes once he starts. Let me break
it down step by step.nnFirst, the dog digs 6 holes a day. He does this for 14 days while Nate is on
vacation. So when Nate comes back, there are a certain number of holes already dug. Let me calculate
that first. If the dog digs 6 holes each day for 14 days, that's 6 multiplied by 14. Let me do that
math: 6*14=84. So there are 84 holes when Nate gets home.nnNow, once Nate starts filling the holes,
he fills 9 holes per day. But here's the catch: the dog keeps digging 6 new holes every night. So 
each day, Nate fills 9 holes, but the dog adds 6 more overnight. I need to figure out the net change
per day. That would be the number of holes filled minus the new holes dug. So 9 filled - 6 dug = 3 
holes net reduction per day. Wait, but does this happen every day? Let me make sure.nnSo Nate works
during the day, filling 9 holes. Then, during the night, the dog digs 6 new holes. So each full day
(day and night) results in a net decrease of 3 holes. So starting from 84 holes, each day the total
number decreases by 3. But I need to check if the process is that Nate fills 9, then the dog digs 6,
so the next day starts with 84 -9 +6 = 84 -3 =81, and so on. So yes, each day the net is -3.nnBut
wait, maybe the timing is important. Let's think: when Nate starts filling, does he fill 9 holes on
the first day, and then the dog digs 6 that night? So each day after Nate fills, the dog adds 6. So
the sequence is: Day 1: Nate fills 9, holes become 84-9=75. Then night: dog digs 6, holes become
75+6=81. Day 2: Nate fills 9, holes 81-9=72. Night: +6=78. So each full day cycle (day and night)
reduces the total by 3. So yes, net 3 per day.nnBut wait, maybe on the last day, if Nate fills the
remaining holes and the dog doesn't get to dig that night because all holes are filled. Hmm, that's a
crucial point. For example, if on a certain day, the number of holes left is less than or equal to 9,
Nate can fill them all in that day, and the dog doesn't add any more because there are no holes left
to dig. So we need to check if on the day when Nate fills the remaining holes, the total would reach
zero, and the dog doesn't dig that night. So we can't just do total holes divided by 3, because the
last day might not have the dog digging.nnSo let's model this properly. Let's denote the number of
holes each day.nnStarting with 84 holes.nnEach day:nn1. Nate fills 9 holes. Subtract 9.nn2.
If the result is zero or negative, then done.nn3. Otherwise, the dog digs 6 holes. Add 6.nnSo we
need to iterate this until the number of holes is zero or less after Nate fills them.nnLet me try
to calculate day by day.nnStart: 84nnDay 1:nnAfter Nate fills: 84 -9 =75nnSince 75 >0, dog
digs 6: 75 +6=81nnDay 2:nnAfter Nate fills:81-9=72nnDog digs 6:72+6=78nnDay3:nn78-
9=69nn+6=75nnDay4:75-9=66+6=72nnDay5:72-9=63+6=69nnDay6:69-9=60+6=66nnDay7:66-
9=57+6=63nnDay8:63-9=54+6=60nnDay9:60-9=51+6=57nnDay10:57-9=48+6=54nnDay11:54-
9=45+6=51nnDay12:51-9=42+6=48nnDay13:48-9=39+6=45nnDay14:45-9=36+6=42nnDay15:42-
9=33+6=39nnDay16:39-9=30+6=36nnDay17:36-9=27+6=33nnDay18:33-9=24+6=30nnDay19:30-
9=21+6=27nnDay20:27-9=18+6=24nnDay21:24-9=15+6=21nnDay22:21-9=12+6=18nnDay23:18-
9=9+6=15nnDay24:15-9=6+6=12nnDay25:12-9=3+6=9nnDay26:9-9=0nnAt this point, after Nate fills
on day26, the holes are 0. Since there are no holes left, the dog can't dig any more that night. So
the process stops here.nnSo total days:26 days.nnBut the question asks for how many weeks. Since
a week is 7 days, we divide 26 by7.nn26 divided by7 is 3 with a remainder of5. So 3 weeks and5
days. But the question says "how many weeks does it take him to fill in all the holes". Depending
on whether they want it rounded up to full weeks or expressed as a fraction. Let me check the problem
statement again.nn"How many weeks does it take him to fill in all the holes?"nnTypically, such
problems expect the answer in whole weeks, rounded up if there's a remainder. Because you can't have
a fraction of a week in practical terms. So 26 days is 3 weeks and5 days, which is more than3 weeks
but less than4. So they might expect 4 weeks. But let me verify.nnAlternatively, maybe they want
the exact number in weeks as a fraction. 26 days is 26/7 weeks u22483.714 weeks. But the problem
might expect an integer number of weeks, rounded up. Let's see.nnBut let's check the problem again.
It says "how many weeks does it take him to fill in all the holes?" So if it takes 26 days, which
is 3 weeks and5 days, then the answer would be 4 weeks if we're counting full weeks needed. Because
after 3 weeks (21 days), he still has 5 days left. So total weeks is4.nnBut maybe the answer is
26/7 weeks, which is approximately3.714, but since the problem might expect an exact answer in weeks,
possibly as a fraction. However, the problem might be designed to have a whole number. Wait, let's
check the math again.nnWait, when I did the day-by-day count, I got 26 days. Let me recount to make
sure I didn't make a mistake.nnStarting from day1 to day26. Let's check day26:nnStart with
day1:84nnAfter day1:81nn...nnLet me check day25:nnAfter day24:12nnDay25:12-9=3, then dog
digs6:3+6=9nnDay26:9-9=0. So day26 is the day when Nate fills the last 9 holes. So yes, 26
days.nn26 days divided by7 days/week=3.714... weeks. So the answer is 26/7 weeks, which is3 and5/7
weeks. But the problem might want it expressed as a mixed number or an exact number. However, the
question says "how many weeks does it take him", so likely they expect the answer in weeks,
possibly as a fraction. But let's see if there's a better way to model this without counting each
day.nnAlternative approach:nnTotal holes after vacation:84nnEach day, Nate fills9, dog digs6,
net -3 per day, except possibly the last day.nnBut if on the last day, Nate fills the remaining
holes without the dog digging, then we need to adjust.nnLetu2019s model it as:nnLet H be the
number of holes. Start with H=84.nnEach day, H decreases by9, then if H>0, increases by6.nnWe
need to find the number of days until H<=0.nnThis can be modeled as:nnEach full cycle (day and
night) reduces H by3, except the last day where if H<=9, then H becomes0 and no addition.nnSo
the number of full cycles (days where H>9 after filling) plus the final day.nnLetu2019s
denote:nnLetu2019s say after n days, the holes would be:nnEach day, H = H -9 +6 = H -3, but only
if after subtracting9, H >=1 (since if H-9 <=0, then the dog doesnu2019t dig). Wait, no. Wait,
the dog digs6 only if after Nate fills9, there are still holes left. Wait, no. Wait, the problem says
the dog keeps digging6 new holes every night. So regardless of whether there are holes left, the dog
digs6 every night. Wait, but if all holes are filled, can the dog dig new ones? The problem says
"fill in all the holes", so once all holes are filled, the dog can't dig new ones because there are
no existing holes? Wait, the problem might be implying that the dog digs new holes regardless, but
Nate is filling the existing ones. Wait, the problem says "the dog keeps digging6 new holes every
night". So perhaps every night, regardless of the current state, the dog digs6 new holes. But that
would mean that even if Nate fills all holes on a day, the dog digs6 new ones that night, making it
impossible to ever finish. But that can't be, because the problem asks how long to fill all holes,
which implies that eventually Nate can catch up.nnWait, this is a critical point. Let me re-examine
the problem statement:nn"When Nate gets home, he starts filling in 9 holes a day, but the dog
keeps digging 6 new holes every night. How many weeks does it take him to fill in all the holes?
"nnSo the key is: every night, the dog digs6 new holes. So even if Nate fills all the holes during
the day, the dog will dig6 new ones that night. But that would mean the process never ends. But the
problem must assume that once all holes are filled, the dog stops. But the wording is ambiguous.
However, logically, if all holes are filled, there's nothing for the dog to dig. So perhaps the dog
only digs6 holes if there's ground to dig, but the problem states "keeps digging6 new holes every
night", implying that regardless of the current state, the dog digs6 each night. This is a problem
because if Nate ever fills all holes, the next night the dog digs6, so Nate would have to fill those6
the next day, but then the dog digs6 again, leading to an infinite loop. But the problem must have a
solution, so likely the dog stops digging once all holes are filled. Therefore, the correct
interpretation is that each night, the dog digs6 new holes, but if there are no holes (i.e., all
filled), the dog can't dig. Therefore, the last day when Nate fills the remaining holes, the dog
doesn't dig that night.nnTherefore, the correct model is:nnEach day:nn1. Nate fills9
holes.nn2. If holes remain after filling, the dog digs6 that night.nnSo the process is:nnStart
with H=84.nnWhile H>0:nn H = H -9nn if H >0:nn H = H +6nn days +=1nnSo let's model
this with equations.nnLetu2019s find the number of days required.nnThis is similar to the
classic problem where each day you have a net change, but with a different condition on the last
day.nnLetu2019s denote that each "cycle" (day and night) reduces H by3, except possibly the last
day where H <=9, so after filling, H becomes0, and no addition.nnSo the total number of days is
the number of full cycles (each reducing H by3) plus the final day.nnBut how to calculate this?
nnLetu2019s think of it as:nnLetu2019s suppose that after n days, the number of holes is H_n
=84 -3n.nnBut this is only true if every day the net change is -3. However, this would be the case
until H_n -9 <=0. Wait, no. Wait, the H after filling is H -9. If H -9 <=0, then the dog
doesn't dig, so the total reduction is H (to 0). So we need to find the day when H -9 <=0.nnSo
letu2019s solve for when H -9 <=0:nnH =84 -3(n-1) -9 <=0nnWait, this is getting
complicated. Let me use another approach.nnLetu2019s consider that each day before the final day,
the net change is -3. On the final day, the net change is -9 (since the dog doesnu2019t add
6).nnLetu2019s let x be the number of full days (with net -3), and 1 final day (net -9).nnTotal
reduction: 3x +9 =84nnSo 3x =84 -9=75nnx=75/3=25nnSo x=25 days of net -3, and 1 final day of 
-9.nnTotal days=25+1=26 days.nnYes, this matches the day-by-day count. Therefore, 26 
days.nnConvert to weeks:26/7=3.714... weeks. But the problem asks "how many weeks does it take
him". If they want a whole number of weeks, rounded up, it's4 weeks. If they accept fractions,
it's26/7u22483.714. But the problem might expect the answer in weeks as a mixed number, like3 and5/7
weeks. However, typically, such problems expect the answer in whole weeks, rounded up. Let me check
the problem statement again.nnThe problem says "how many weeks does it take him to fill in all the
holes". The answer should be in weeks, and since it's more than3 weeks but less than4, but you can't
have a fraction of a week in practical terms when scheduling, so they might expect4 weeks. However,
mathematically, it's26/7 weeks. Let me see if the problem expects an exact answer or a whole 
number.nnLooking back at the problem statement, it's a math problem, so likely expects the exact
value, which is26/7 weeks, which can be written as3 5/7 weeks. However, sometimes problems like this
expect the answer in whole weeks, rounding up. Let's check both possibilities.nnIf the answer is26
days, which is3 weeks and5 days, then depending on the context:nn- If partial weeks count as a full
week, then4 weeks.nn- If exact, then3 5/7 weeks.nnBut the problem doesn't specify, so as a math
problem, the precise answer is26/7 weeks, which is3 and5/7 weeks. However, the question might want it
in weeks as a whole number, rounded up. Let's see.nnBut let's check the problem again. The problem
says "how many weeks does it take him to fill in all the holes?" The answer choices (if any) aren't
given, but since the user hasn't provided options, we need to infer. In math problems like this,
unless specified otherwise, the answer is expected in the most precise form, which would be26/7 weeks
or3 5/7 weeks. However, sometimes problems expect whole numbers, so maybe the answer is4 weeks. But
let's verify with the day count.nn26 days is exactly3 weeks and5 days. If the question asks for the
number of weeks, and if part of a week counts as a full week, then it's4. But if they want the exact
number, it's3 5/7. However, the problem might have an integer answer. Wait, let's check the
calculations again.nnWait, when I did the day-by-day count, I got26 days. Let me verify that again
quickly.nnStart with84.nnEach day:nn1. Subtract9.nn2. If result >0, add6.nnRepeat until
H<=0.nnLetu2019s model this with a formula.nnLetu2019s denote that each day, except the
last, the net change is -3. The last day is -9.nnSo total holes =84 =3x +9nnSo3x=75 u2192x=25
days of net -3, plus1 day of -9. Total26 days.nnYes, that's correct. So26 days.nn26 days divided
by7 days/week=3.714... weeks.nnBut the problem might want the answer as a mixed number, so3 and5/7
weeks. However, in some contexts, especially in school problems, they might expect the answer in
whole weeks, rounded up, so4 weeks. But since the problem is from Nate's perspective, he would count
the exact days, so converting26 days to weeks gives3 weeks and5 days. But the question asks for
weeks, so unless specified, it's better to present it as26/7 weeks, which is3 5/7 weeks. However,
let's check if there's a different approach that gives a whole number.nnAlternatively, maybe I made
a mistake in the day count. Let me recount the days more carefully.nnStarting with84
holes.nnDay1:nnFill9:84-9=75. Since75>0, dog digs6:75+6=81.nnDay2:nn81-9=72>0
u2192+6=78.nnDay3:78-9=69>0 u2192+6=75.nnDay4:75-9=66>0 u2192+6=72.nnDay5:72-9=63>0
u2192+6=69.nnDay6:69-9=60>0 u2192+6=66.nnDay7:66-9=57>0 u2192+6=63.nnDay8:63-9=54>0
u2192+6=60.nnDay9:60-9=51>0 u2192+6=57.nnDay10:57-9=48>0 u2192+6=54.nnDay11:54-
9=45>0 u2192+6=51.nnDay12:51-9=42>0 u2192+6=48.nnDay13:48-9=39>0 
u2192+6=45.nnDay14:45-9=36>0 u2192+6=42.nnDay15:42-9=33>0 u2192+6=39.nnDay16:39-
9=30>0 u2192+6=36.nnDay17:36-9="

About the authors

Shreyas Subramanian is a Principal Data Scientist and helps customers by using generative AI and deep learning to solve their business challenges using AWS services. Shreyas has a background in large-scale optimization and ML and in the use of ML and reinforcement learning for accelerating optimization tasks.

Zhengyuan Shen is an Applied Scientist at Amazon Bedrock, specializing in foundational models and ML modeling for complex tasks including natural language and structured data understanding. He is passionate about leveraging innovative ML solutions to enhance products or services, thereby simplifying the lives of customers through a seamless blend of science and engineering. Outside work, he enjoys sports and cooking.

Xuan Qi is an Applied Scientist at Amazon Bedrock, where she applies her background in physics to tackle complex challenges in machine learning and artificial intelligence. Xuan is passionate about translating scientific concepts into practical applications that drive tangible improvements in technology. Her work focuses on creating more intuitive and efficient AI systems that can better understand and interact with the world. Outside of her professional pursuits, Xuan finds balance and creativity through her love for dancing and playing the violin, bringing the precision and harmony of these arts into her scientific endeavors.

Shuai Wang is a Senior Applied Scientist and Manager at Amazon Bedrock, specializing in natural language proceeding, machine learning, large language modeling, and other related AI areas.

View Original Source (aws.amazon.com) Here.

Leave a Reply

Your email address will not be published. Required fields are marked *

Shared by: AWS Machine Learning