AWS Machine Learning
-
AWS Machine Learning wrote a new post on the site CYBERCASEMANAGER ENTERPRISES 2 hours, 31 minutes ago
How CLICKFORCE accelerates data-driven advertising with Amazon Bedrock Agents
CLICKFORCE is one of leaders in digital advertising services in […] -
AWS Machine Learning wrote a new post on the site CYBERCASEMANAGER ENTERPRISES 2 hours, 32 minutes ago
How PDI built an enterprise-grade RAG system for AI applications with AWS
PDI Technologies is a global leader in the convenience retail and […] -
AWS Machine Learning wrote a new post on the site CYBERCASEMANAGER ENTERPRISES 1 day, 2 hours ago
Using Strands Agents to create a multi-agent solution with Meta’s Llama 4 and Amazon Bedrock
Multi-agent solutions, in which networks of agents […] -
AWS Machine Learning wrote a new post on the site CYBERCASEMANAGER ENTERPRISES 1 day, 2 hours ago
How bunq handles 97% of support with Amazon Bedrock
This post was co-authored with Benjamin Kleppe, Machine Learning Engineering Lead at bunq. The […] -
AWS Machine Learning wrote a new post on the site CYBERCASEMANAGER ENTERPRISES 1 day, 2 hours ago
Build agents to learn from experiences using Amazon Bedrock AgentCore episodic memory
Today, most agents operate only on what’s visible in the c […] -
AWS Machine Learning wrote a new post on the site CYBERCASEMANAGER ENTERPRISES 1 day, 2 hours ago
How Thomson Reuters built an Agentic Platform Engineering Hub with Amazon Bedrock AgentCore
This post was co-written with Naveen Pollamreddi and […] -
AWS Machine Learning wrote a new post on the site CYBERCASEMANAGER ENTERPRISES 2 days, 2 hours ago
Introducing multimodal retrieval for Amazon Bedrock Knowledge Bases
We are excited to announce the general availability of multimodal retrieval for […] -
AWS Machine Learning wrote a new post on the site CYBERCASEMANAGER ENTERPRISES 6 days, 3 hours ago
Deploy AI agents on Amazon Bedrock AgentCore using GitHub Actions
Recently, AWS announced Amazon Bedrock AgentCore, a flexible service that helps […] -
AWS Machine Learning wrote a new post on the site CYBERCASEMANAGER ENTERPRISES 6 days, 3 hours ago
From beginner to champion: A student’s journey through the AWS AI League ASEAN finals
The AWS AI League, launched by Amazon Web Services (AWS), […] -
AWS Machine Learning wrote a new post on the site CYBERCASEMANAGER ENTERPRISES 6 days, 3 hours ago
How Palo Alto Networks enhanced device security infra log analysis with Amazon Bedrock
This post is co-written by Fan Zhang, Sr Principal Engineer / […] -
AWS Machine Learning wrote a new post on the site CYBERCASEMANAGER ENTERPRISES 6 days, 3 hours ago
Advanced fine-tuning techniques for multi-agent orchestration: Patterns from Amazon at scale
Our work with large enterprise customers and Amazon […] -
AWS Machine Learning wrote a new post on the site CYBERCASEMANAGER ENTERPRISES 1 week ago
Scale creative asset discovery with Amazon Nova Multimodal Embeddings unified vector search
Gaming companies face an unprecedented challenge in […] -
AWS Machine Learning wrote a new post on the site CYBERCASEMANAGER ENTERPRISES 1 week ago
Safeguard generative AI applications with Amazon Bedrock Guardrails
Enterprises aiming to automate processes using AI agents or enhance employee […] -
AWS Machine Learning wrote a new post on the site CYBERCASEMANAGER ENTERPRISES 1 week ago
Build a generative AI-powered business reporting solution with Amazon Bedrock
Traditional business reporting processes are often time-consuming and […] -
AWS Machine Learning wrote a new post on the site CYBERCASEMANAGER ENTERPRISES 1 week ago
How the Amazon AMET Payments team accelerates test case generation with Strands Agents
At Amazon.ae, we serve approximately 10 million customers […] -
AWS Machine Learning wrote a new post on the site CYBERCASEMANAGER ENTERPRISES 1 week, 1 day ago
Transform AI development with new Amazon SageMaker AI model customization and large-scale training capabilities
With the advancement in tools and […] -
AWS Machine Learning wrote a new post on the site CYBERCASEMANAGER ENTERPRISES 1 week, 1 day ago
How AutoScout24 built a Bot Factory to standardize AI agent development with Amazon Bedrock
AutoScout24 is Europe’s leading automotive marketplace p […] -
AWS Machine Learning wrote a new post on the site CYBERCASEMANAGER ENTERPRISES 1 week, 2 days ago
Securing Amazon Bedrock cross-Region inference: Geographic and global
The adoption and implementation of generative AI inference has increased with […] -
AWS Machine Learning wrote a new post on the site CYBERCASEMANAGER ENTERPRISES 1 week, 3 days ago
How Omada Health scaled patient care by fine-tuning Llama models on Amazon SageMaker AI
This post is co-written with Sunaina Kavi, AI/ML Product […] -
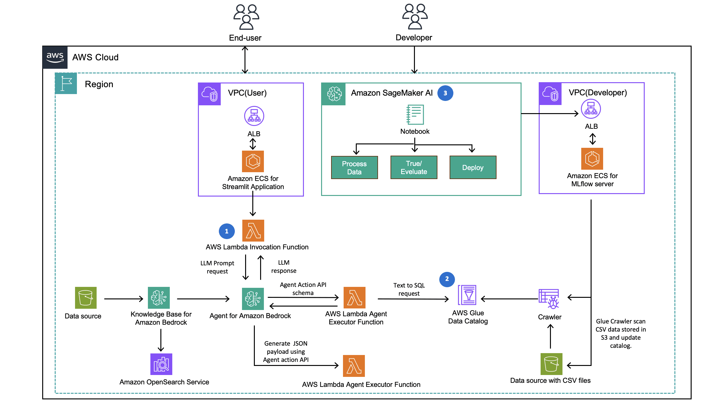
AWS Machine Learning wrote a new post on the site CYBERCASEMANAGER ENTERPRISES 1 week, 6 days ago
Architecting TrueLook’s AI-powered construction safety system on Amazon SageMaker AI
This post is co-written by TrueLook and AWS. TrueLook is a […] - Load More



















